cb.blog
Home Page
This is an example link, edit as desired or delete if not needed.
Example Page
This is an example link, edit as desired or delete if not needed.
Custom Page
This is an example link, edit as desired or delete if not needed.
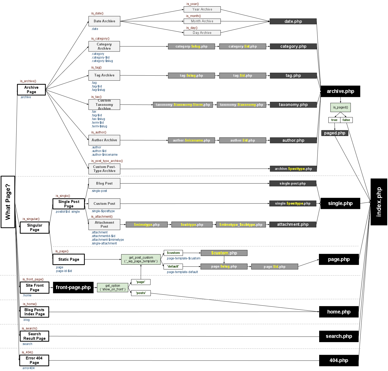
WordPressTemplateHierarchy (Rev 7)
WordPressTemplateHierarchy (Rev 7)